АПЕК - CRM Lite CRM система Система управления взаимоотношениями с клиентами
Все программные продукты АПЕКСОФТ реализованы на собственной платформе "АПЕК", которая позволяет адаптировать решения под любые требования бизнеса.
"АПЕК CRM Lite" - мощная CRM-система, которая позволяет централизовано управлять: информацией о клиентах, продажами, закупками, финансами, задачами и кадрами. Является незаменимым помощником менеджеров, повышает эффективность их работы. Дает возможность руководителю осуществлять анализ и контроль работы предприятия.
CRM-система "АПЕК CRM Lite" состоит из таких основных модулей:
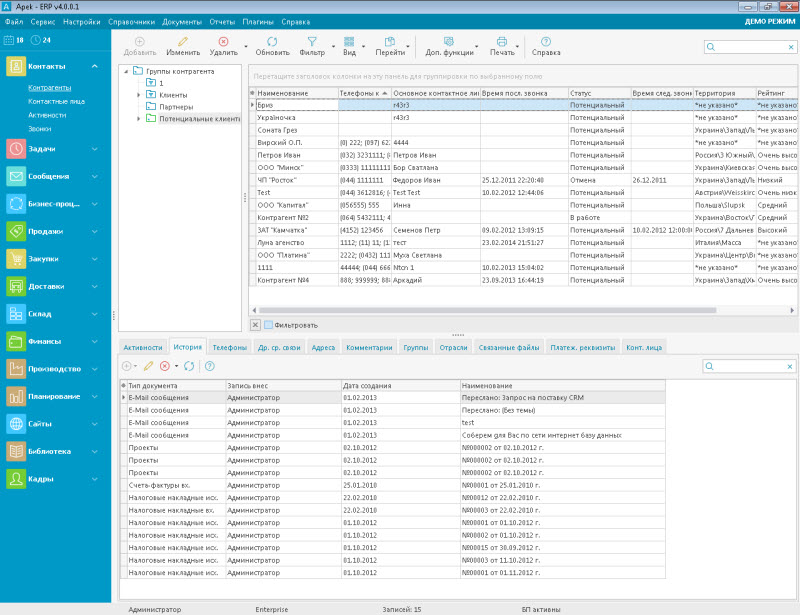
Контакты
CRM-модуль, который содержит полную информацию о клиентах, поставщиках или конкурентах. В этом разделе можно получить доступ ко всей истории взаимодействия с контрагентом от общения до оплаты. Благодаря системе распределения прав можно настроить, кто может просматривать и редактировать информацию. Возможность группировки и фильтрации данных, позволит быстро найти нужную информацию.
Задачи
Состоит из нескольких подразделов (дела и задачи) с помощью которых можно создавать задачи, планировать свои дела, следить за их выполнением. Задачи можно привязывать к объектам системы: Контрагент, Конт. Лицо, Событие, Проект, Счет, Договор, Документ.
Почта
Этот модуль CRM-системы позволяет осуществлять рассылку электронных писем (коммерческих
предложений, новостей, акций, поздравлений, прайс-листов и т.д.). Каждый пользователь
CRM-системы может формировать и осуществлять персонализированные e-mail рассылки
по базе контрагентов.
Детальней
Кроме электронных писем, также можно осуществлять рассылку SMS по базе контрагентов,
с получением статуса о доставке
Детальней
.
Продажи
Модуль предназначен для ведения учета проектов, заказов, счетов-фактур, договор, документов. Позволяет отследить состояние каждого заказа и своевременно реагировать на изменения.
Закупки
Данный модуль используется для ведения учета закупки товаров. Позволяет вести учет: заявок, счетов-фактур, договоров. Модуль содержит информацию о закупке товаров.
Библиотека
Раздел состоит из подразделов файлы и база знаний. Подраздел файлы предназначен
для работы с файловым архивом. Позволяет централизовано размещать файлы: внутренние
документы, шаблоны договоров, картинки, презентации и другие файлы на сервере, прикреплять
к объектам системы. В базе знаний содержатся решения различных инцидентов, к ним могут
быть присоединены файлы разных форматов или картинки, содержащие более детальные
инструкции.
Детальней
Финансы
Этот модуль содержит в CRM-системе всю информацию о движении денежных средств на
предприятии. Модуль финансы позволяет вести учет денежных средств по нескольким
счетам/ кассам. Поддерживает учет в разных валютах. Возможность импорта банковской
выписки с клиент-банка.
Детальней
Кадры
Содержит всю информацию о сотрудниках предприятия: все данные о сотруднике необходимые при приеме на работу, фото, выходные дни, дни рождения, отпуска.
Дизайнер конфигурации
Позволит адаптировать CRM-систему под нужды и специфику вашего бизнеса.
Статьи по АПЕК CRM Lite:
- Проекты
- Отчет «Дубликаты контрагентов»
- Интеграция с 1С
- Дополнительная функция: Клиент-Банк
- E-mail рассылка
- CRM от простого к сложному
- Система оповещений
- Встроенный почтовый клиент
- Добавление контрагента и контактного лица
- Работа с группами контрагентов
- SMS рассылка
- Хранилище файлов
- Удаление дубликатов
- Печать конвертов
- С чего начать работу
- Взаимосвязь документов в продуктах «АПЕКСОФТ»
- Финансовый учет
- Воронка продаж
- Документация по элементу управления «Дерево»
- Ввод перечней документов
- Документация по элементу управления «Таблица»